FileZilla
Download the FileZilla software.
High-Throughput Tomography (HiTT) on P14
You can download your data by connecting to cerberus.embl-hamburg.de with your user credentials (p3l-account and corresponding password). You can find them at the bottom of your beamtime invitation e-mail after successfully submitting the beamtime A-Form. Please notify your local contact in advance by e-mail and wait for a response to confirm that your account has been activated for download.
Please make sure you have enough disk space on your local machine, where you want to save the data.
If you run into any trouble downloading the acquired HiTT reconstructions or are interested in downloading raw data, please get in touch with your Local Contact.
You can connect to the server using different protocols:
We recommend the use of FileZilla, which is available for Windows, MacOS, and Linux. Other SFTP clients should also work without any issues.

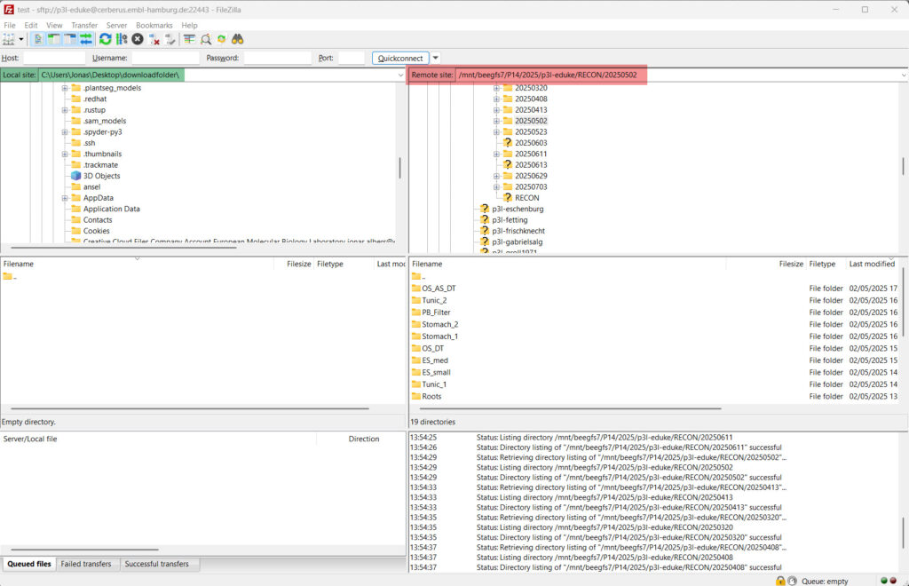
/mnt/beegfs7/P14/<year>/<p3l-username>/RECON/<YYYYMMDD>/Select your local directory on the left side. Select the remote data that you would like to download. Right click on the selected data and press “Add to queue”. You will see all selected data appearing in the queue. Start the download by right-clicking on the queue and selecting “Process Queue”.

Download the FileZilla software.
rsync is a powerful terminal-based synchronization client available for Linux and MacOS. To download the data, just type the following in your terminal window:
rsync -avr -e "ssh -p 22443" p3l-<user>@cerberus.embl-hamburg.de:/mnt/beegfs7/P14>/<YEAR>/p3l-<user>/RECON/<yyyy><mm><dd> <LocalTargetFolder>

Find out more about rsync.